Django Login Required
Django Login Required - Def permission_required (perm, login_url = none, raise_exception = false): Apply restriction on this view detail button so that if the user is not logged in then user can't see the property details. In this article, we will explore how to set login_required as the default. Authentication backends provide an extensible system for when a username and password stored with the user model need to be authenticated against a different service than django’s default. A check is in place to. The docs said this in version 65.6.0:. In django, the login_required decorator is commonly used to enforce authentication on views. I want that the user must login to see the detail of the property. We’ve also used decorator (@login_required) to restrict. For example user profile page (/accounts/profile/) in above example should be login required: For example user profile page (/accounts/profile/) in above example should be login required: We’ve also used decorator (@login_required) to restrict. In django, the login_required decorator is commonly used to enforce authentication on views. The docs said this in version 65.6.0:. Authentication backends provide an extensible system for when a username and password stored with the user model need to be authenticated against a different service than django’s default. Conditionally requires login for a view based on a django setting. Django comes with a user authentication system. You can use login_required decorator for such views. All these decorators are fully customizable and you can pass your own login url, but by default it will use: A check is in place to. We need to tell django how the user needs to login. We’ve also used decorator (@login_required) to restrict. This section of the documentation explains how the default. Authentication backends provide an extensible system for when a username and password stored with the user model need to be authenticated against a different service than django’s default. Django comes with a user. The docs said this in version 65.6.0:. Conditionally requires login for a view based on a django setting. Authentication backends provide an extensible system for when a username and password stored with the user model need to be authenticated against a different service than django’s default. Apply restriction on this view detail button so that if the user is not. All these decorators are fully customizable and you can pass your own login url, but by default it will use: You can write more complex regex that. Django comes with a user authentication system. Apply restriction on this view detail button so that if the user is not logged in then user can't see the property details. Def permission_required (perm,. To create a login system in django, we will use django inbuilt class for login and logout view from django.contrib.auth. A check is in place to. If you want to use the name attribute, you have to use the django.urls.reverse function, i.e. We'll use the first option in views.py. For example user profile page (/accounts/profile/) in above example should be. Django comes with a user authentication system. If the user isn’t logged in, redirect to settings.login_url, passing the current absolute path in the query string. We’ve also used decorator (@login_required) to restrict. To create a login system in django, we will use django inbuilt class for login and logout view from django.contrib.auth. In django, the login_required decorator is commonly used. All these decorators are fully customizable and you can pass your own login url, but by default it will use: For example user profile page (/accounts/profile/) in above example should be login required: A check is in place to. To create a login system in django, we will use django inbuilt class for login and logout view from django.contrib.auth. Conditionally. All these decorators are fully customizable and you can pass your own login url, but by default it will use: In this article, we will explore how to set login_required as the default. If you want to use the name attribute, you have to use the django.urls.reverse function, i.e. We have two options to set login_required to django cbv, loginrequiredmixin. In this article, we will explore how to set login_required as the default. To create a login system in django, we will use django inbuilt class for login and logout view from django.contrib.auth. For example user profile page (/accounts/profile/) in above example should be login required: A check is in place to. You can write more complex regex that. Def permission_required (perm, login_url = none, raise_exception = false): If the user isn’t logged in, redirect to settings.login_url, passing the current absolute path in the query string. To create a login system in django, we will use django inbuilt class for login and logout view from django.contrib.auth. We'll use the first option in views.py. Authentication backends provide an extensible system. We’ve also used decorator (@login_required) to restrict. We have two options to set login_required to django cbv, loginrequiredmixin login_required () 1. I want that the user must login to see the detail of the property. In django, the login_required decorator is commonly used to enforce authentication on views. All these decorators are fully customizable and you can pass your own. Def permission_required (perm, login_url = none, raise_exception = false): We need to tell django how the user needs to login. If the user isn’t logged in, redirect to settings.login_url, passing the current absolute path in the query string. I want that the user must login to see the detail of the property. To create a login system in django, we will use django inbuilt class for login and logout view from django.contrib.auth. We’ve also used decorator (@login_required) to restrict. Authentication backends provide an extensible system for when a username and password stored with the user model need to be authenticated against a different service than django’s default. If you want to use the name attribute, you have to use the django.urls.reverse function, i.e. All these decorators are fully customizable and you can pass your own login url, but by default it will use: Conditionally requires login for a view based on a django setting. In this article, we will explore how to set login_required as the default. The docs said this in version 65.6.0:. You can write more complex regex that. A check is in place to. This section of the documentation explains how the default. Django comes with a user authentication system.A Complete Beginner's Guide to Django Part 4
djangologinrequiredmiddleware Python package Snyk
Django login_requiredのテストの作り方
Requiring Login login_required. Python Django Web Framework Course. 26 YouTube
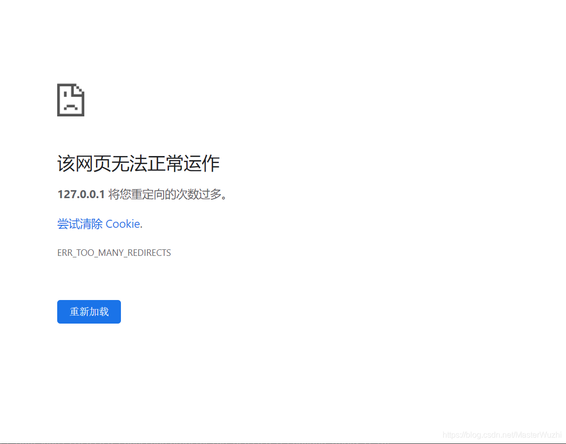
Django login_required 将您重定向的次数过多_django login 重定向次数过多CSDN博客
How to Use Django's Builtin Login System
User registration system in django Login and Logout system in django
A Complete Beginner's Guide to Django Part 4
djangologinrequiredmiddleware/login_required/middleware.py at master · CleitonDeLima/django
Django How to use login_required in django rest view YouTube
Apply Restriction On This View Detail Button So That If The User Is Not Logged In Then User Can't See The Property Details.
For Example User Profile Page (/Accounts/Profile/) In Above Example Should Be Login Required:
We'll Use The First Option In Views.py.
We Have Two Options To Set Login_Required To Django Cbv, Loginrequiredmixin Login_Required () 1.
Related Post:








